ワークスペースの表示
Analytics Plus Cloudホームページ
- Analytics Plusで作成したワークスペースにアクセスするにはどうしたらよいですか?
- 共有されたワークスペースにアクセスするにはどうしたらよいですか?
- Analytics Plusでダッシュボードにアクセスするにはどのようにしたらよいですか?
- ワークスペースの名前を変更するにはどうしたらよいですか?
- Analytics Plusではワークスペースを削除できますか?
- ワークスペースのバックアップを取ることはできますか?
- ワークスペースをコピーするにはどのようにしたらよいですか?
- 別のワークスペースと類似のワークスペースを作成することはできますか?
- ワークスペースをお気に入りとしてブックマークすることはできますか?
- ワークスペースをデフォルトとして設定することはできますか?
- Analytics Plusでサンプルワークスペースにアクセスすることはできますか?
- ユーザーが共有した公開ワークスペースを表示することはできますか?
ワークスペースエクスプローラー
- ワークスペースエクスプローラーとは何ですか?
- テーブル、レポートおよびダッシュボードをエクスプーラーで表示する方法をカスタマイズすることはできますか?
- レポートをサイドパネルでグループ分けする方法を整理することはできますか?
- 閲覧者モードとは何ですか?
- ワークスペースにフォルダーとサブフォルダーを作成することはできますか?
- 1つのフォルダーのサブフォルダーをワークスペース内の別のフォルダーに移動することはできますか?
- 親フォルダーを別のフォルダー内のサブフォルダーにすることはできますか?
- サブフォルダーを親フォルダーに変えることはできますか?
- サブフォルダーをデフォルトフォルダーとしてマークすることはできますか?
- レポートを1つのフォルダーからワークスペース内の別のフォルダーに移動することはできますか?
- ワークスペースでレポートを検索する簡単な方法はありますか?
- ワークスペースの重要なレポートをブックマークすることはできますか?
- ワークスペースのデータソースを表示するにはどうしたらよいですか?
- ワークスペース内のレポートの詳細すべてを取得するにはどうしたらよいですか?
- ワークスペースのモデリングリレーショナルデータモデルを表示することはできますか?
- レポートまたはテーブルの依存関係詳細を表示することはできますか?
- Analytics Plusで削除されたレポートを復元することはできますか?
Analytics Plus Cloudホームページ
1.Analytics Plusで作成したワークスペースにアクセスするにはどうしたらよいですか?
アクセス権があるすべてのワークスペースは、Analytics Plusホームページのワークスペースタブで一覧表示されます。作成したワークスペースを表示するには、[所有済]ボタンをクリックします。
2.共有されたワークスペースにアクセスするにはどうしたらよいですか?
別の組織が共有されたすべてのワークスペースを表示するには、以下の手順に沿ってください。
- Analytics Plusホームページに移動し、「組織」アイコンをクリックして、[すべての組織]を選択します。
- ワークスペースセクションに移動し、[共有済]ボタンをクリックします。これで、共有されたワークスペースがワークスペース所有者の詳細情報とあわせて一覧表示されます。
個別組織が共有するワークスペースを表示するには、「組織」アイコンをクリックし、ドロップダウンから対象の組織を選択します。
3.Analytics Plusでダッシュボードにアクセスするにはどのようにしたらよいですか?
アクセス権があるすべてのダッシュボードを表示するは、Analytics Plusホームページのダッシュボードタブに移動します。これで、作成したダッシュボードを表示できます。また、対応するタブに移動して、共有したもののみを表示できます。個別ワークスペース別のダッシュボードを一覧表示するには、[すべてのワークスペース]ドロップダウンから対象のワークスペースを選択します。
4.ワークスペースの名前を変更するにはどうしたらよいですか?
以下の手順に沿って、Analitics Plusのワークスペースの名前を変更します。
-
Analytics Plusホームページの対象のワークスペースに移動し、「他の操作」アイコンをクリックして、[ワークスペースの名前を変更]オプションを選択します。
-
ワークスペース名を必要に応じて修正し、[OK]をクリックします。
5.Analytics Plusではワークスペースを削除できますか?
ワークスペースを削除するには、Analytics Plusホームページの対象のワークスペースに移動し、「他の操作」アイコンをクリックします。[ワークスペースを削除]オプションを選択し、表示されるポップアップでその操作を確認します。
6.ワークスペースのバックアップを取ることはできますか?
はい。Analytics Plusでは、すべてのワークスペースで個別にデータをバックアップできます。このオプションでは、テーブルとクエリーテーブルのデータのみがバックアップされ、既存のデータのローカルコピーにダウンロードできます。(レポートとダッシュボードはバックアップできませんので、注意してください)。バックアップを取るには、以下の手順に沿ってください。
- Analytics Plusホームページから、爆くアップと取る必要があるワークスペースの「他の操作」アイコンをクリックし、[ワークスペースをバックアップ]をクリックします。
- 表示されるポップアップで、以下のオプションのうち1つを選択します。
- 毎日:このオプションでは、毎日指定時間にデータをバックアップできます。
- 週1回:このオプションでは、毎週指定日時にデータをバックアップできます。
- 月1回:このオプションでは、毎月指定日時にデータをバックアップできます。
- [保存]をクリックして、バックアップをスケジュール設定します。
- データがバックアップされたら、Analytics Plusホームページからファイルをダウンロードできます。バックアップするワークスペースの「他の操作」アイコンをクリックし、[ワークスペースをバックアップ]を選択します。
- 表示されるポップアップで、バックアップアーカイブURLセクションで、[日付リンク]をクリックします。Analytics Plusでは、既存のデータバックアップの最新3バージョンをダウンロードできます。
ワークスペース管理者は、ワークスペース設定ページの[バックアップ]タブからデータバックアップを取ることもできます。
アカウント管理者は、アカウントレベルでデータバックアップを構成することもできます。詳細は、「Data Backup」を参照してください。
7.ワークスペースをコピーするにはどのようにしたらよいですか?
以下の手順に沿って、Analitics Plusのワークスペースをコピーします。
-
Analytics Plusホームページの対象のワークスペースに移動し、「他の操作」アイコンをクリックします。
-
[ワークスペースを複製]オプションを選択し、ワークスペース選択の名前と説明を入力し、[データあり]チェックボックスを選択して、[OK]をクリックします。
8.別のワークスペースと類似のワークスペースを作成することはできますか?
Analytics Plusに別のワークスペースと類似のワークスペースを作成するには、
-
Analytics Plusホームページの対象のワークスペースに移動し、「他の操作」アイコンをクリックします。
-
[ワークペースを複製]オプションを選択し、複製ワークスペースの名前と説明を入力します。
-
[データあり]チェックボックスが選択されていないことを確認して、[OK]をクリックします。

同じレポートとデータ構造で新しいワークスペースが作成されます。
9.ワークスペースをお気に入りとしてブックマークすることはできますか?
頻繁にアクセスするワークスペースをブックマークするには、Analytics Plusホームページの対象のワークスペースに移動し、「星」アイコンをクリックします。

10.ワークスペースをデフォルトとして設定することはできますか?
デフォルトのワークスペースを設定すると、ワークスペースはAnalytics Plusにアクセスして開くことができるようになります。以下の手順に沿って、Analitics Plusのワークスペースをデフォルトとして設定します。
-
Analytics Plusホームページの対象のワークスペースに移動し、「他の操作」アイコンをクリックします。
-
[デフォルトワークスペースとしてマーク]オプションを選択します。

ワークスペース設定ページからワークスペースをデフォルトとして設定することもできます。詳細は、「Workspace Settings」を参照してください。
11.Analytics Plusでサンプルワークスペースにアクセスすることはできますか?
Analytics Plusには、提供された機能をよりよく理解できるようにするため、機能付きサンプルワークスペースセットがあります。これらのワークスペースにアクセスするには、Analytics Plusホームページ下部の[機能付きサンプル]ボタンをクリックします。

機能付きサンプルギャラリーが表示され、幅広いサンプルワークスペースが表示されます。これらのワークスペースのいずれかをクリックして、Analytics Plusセットアップにコピーすることができます。

12.ユーザーが共有した公開ワークスペースを表示することはできますか?
はい。Analytics Plusには、ユーザーがワークスペースを公開できる公開ギャラリーがあります。ユーザーは、ワークスペースに構成された権限をもとに、公開ギャラリーで共有したレポートにアクセスできます。Analytics Plusギャラリーのレポートを一覧表示するには、対応するレポートをWeb上で公開する必要があります。また、[AnalyticsPlus公開ワークスペースにこのワークスペースを表示]オプションを有効にする必要があります。レポートを公開する、およびギャラリーにレポートを表示する詳細は、ここをクリックしてください。
ワークスペースエクスプローラー
1.ワークスペースエクスプローラーとは何ですか?
エクスプローラーは、ワークスペースでレポートを作成、アクセスおよび共有できるワークスペースのメインページです。以下のQ&Aでは、エクスプローラーから実行可能な各種の操作について取り上げます。

2.テーブル、レポートおよびダッシュボードをエクスプーラーで表示する方法をカスタマイズすることはできますか?
テーブル、レポートおよびダッシュボードをエクスプーラーで表示する方法を簡単に修正することはできます。レポートのタイプ、およびグループ分けする方法はカスタマイズできます。
Analytics Plusでは、以下のレイアウトのいずれかで、エクスプローラーにレポートを表示できます。
-
グリッドレポート:このオプションには、ワークスペースにレポートがタイルとして表示されます。
-
リストレポート:このオプションには、レポートが、タイトル、説明および最終修正日を含め、テキストリストで表示されます。

レポート、ダッシュボードおよびテーブルをエクスプローラーでグループ分けする方法を修正することもできます。以下のオプションが利用できます。
-
フォルダー:レポートは、保存元のフォルダーにあわせて整理されます。
-
関連レポート:同じテーブルで作成されるレポートは、まとめてグループ分けされます。
-
タイプ:レポートは、レポートタイプ(チャート、ピボット等)にあわせて整理されます。

3.レポートをサイドパネルでグループ分けする方法を整理することはできますか?
レポート、ダッシュボードおよびテーブルをエクスプローラーでグループ分けする方法の整理と同じように、レポートダッシュボードとテーブル表示スタイルをサイドパネルのレポート、ダッシュボードおよびデータオプションでカスタマイズすることもできます。
以下のオプションが利用できます。
-
フォルダー:レポートは、保存元のフォルダーにあわせて整理されます。
-
関連レポート:同じテーブルで作成されるレポートは、まとめてグループ分けされます。これはサイドパネルのレポートタイルのみに適用されます。
-
タイプ:レポートは、レポートタイプ(チャート、ピボット等)にあわせて整理されます。

このカスタマイズは、使用中のワークスペースすべてに適用され、検索結果の表示方法にも反映されます。
4.閲覧者モードとは何ですか?
Analytics Plusの閲覧者モードは、エクスプローラーとレポートを読取専用モードで可視化する方法です。このモードがオンの場合、ユーザーには、レポートとダッシュボードの表示向けに最適化された明確で軽量なユーザーインターフェースが表示されます。
左ペイン下部の[閲覧者]トグルをクリックして、閲覧者モードを有効にします。
アカウントと組織管理者組織に閲覧者モードオプションを有効化または無効化できます。詳細は、「Feature Control - Viewer Mode」を参照してください。
5.ワークスペースにフォルダーとサブフォルダーを作成することはできますか?
はい、できます。以下の手順に沿って実行します。
-
エクスプローラーページに移動して、右端上の[+新しいフォルダー]ボタンをクリックします。
メモ:レポートがフォルダー別に整理されていることを確認して、このボタンを表示します。そのため、[表示基準]ボタンをクリックし、[フォルダー]オプションを選択します。エクスプローラーでのレポートの整理についての詳細は、ここをクリックしてください。
-
表示される[新しいフォルダーを作成]ポップアップで、フォルダーの名前と説明を入力します。サブフォルダーを作成するには、[作成場所]ドロップダウンからサブフォルダーを作成する元となるフォルダーを選択します。それ以外は、[作成場所]ドロップダウンから[/]オプションを選択します。
-
[フォルダーをデフォルトにする]チェックボックスを選択し、ワークスペースでこれをデフォルトフォルダとして設定して、[OK]をクリックします。

6.1つのフォルダーのサブフォルダーをワークスペース内の別のフォルダーに移動することはできますか?
はい、できます。以下の手順に沿って実行します。
-
エクスプローラーページに移動し、対象のサブフォルダーを右クリックします。
-
[移動先]オプションを選択し、表示されたオプションから対象のフォルダーを選択します。

7.親フォルダーを別のフォルダー内のサブフォルダーにすることはできますか?
はい。以下の手順に沿って実行します。
-
エクスプローラーページに移動し、対象の親またはサブフォルダーを右クリックします。
-
[移動先]オプションを選択し、表示されたオプションから対象のフォルダーを選択します。

8.サブフォルダーを親フォルダーに変えることはできますか?
はい。以下の手順に沿って実行します。
-
エクスプローラーページに移動し、対象のサブフォルダーにマウスオーバーして表示される「操作」アイコンをクリックします。
-
[親フォルダーとして移動]オプションを選択します。

9.サブフォルダーをデフォルトフォルダーとしてマークすることはできますか?
はい。以下の手順に沿って、以下を実行します:
-
エクスプローラーページに移動し、対象のサブフォルダーにマウスオーバーして表示される「操作」アイコンをクリックします。
-
[フォルダーをデフォルトにする]オプションを選択します。

10.レポートを1つのフォルダーからワークスペース内の別のフォルダーに移動することはできますか?
レポート、ダッシュボードまたはテーブルをAnalytics Plusのワークスペース内の1つのフォルダーから別のフォルダーに簡単に移動できます。手順は以下のとおりです。
-
エクスプローラーページにレポートがグリッドとして表示される場合は、対象のレポート、ダッシュボードまたはテーブルの右端上にある「他の操作」アイコンをクリックします。レポートがリストに表示される場合は、マウスオーバーしてレポート、ダッシュボードまたはテーブル名の近く表示される 「操作」アイコンをクリックします。
-
[フォルダーに移動]オプションを選択し、表示されたオプションから対象のフォルダーを選択します。
選択したレポート、ダッシュボードまたはテーブルは選択したフォルダーに移動されます。

11.ワークスペースでレポートを検索する簡単な方法はありますか?
Analytics Plusには、エクスプローラーページに強力な検索エンジンがあり、個別レポートを数秒以内に検索することができます。このためには、レポート、ダッシュボード、またはテーブルの名前をエクスプローラーページ上部の検索バーに入力します。

検索バーのすぐ下に表示される対応アイコンをクリックして、特定のタイプのレポートをフィルタリングする選択もできます。

Analytics Plusでは、以下のキーボードショートカットを使って、検索バーを呼び出すことができます。
- WindowsとLinuxの場合:Ctrl + Shift + F
- Mac:の場合:コマンド + Shift + F
キーボードショートカットを使うか、検索バーを上部の[レポートを検索]をクリックするかで開くと、以下の操作を実行できます。
- フォルダー別の新しいレポートを検索します。「フォルダー」アイコンをクリックして、対象のフォルダーを選択します。Analytics Plusにより、選択したフォルダーに移動します。

- スティッキー検索では、検索ダイアログを閉じることなく、バックグラウンドで複数のレポートを検索および開くことができます。

- Ziaを利用して、
「Ziaに訊く」ボタンをクリックして、新しいレポートをすぐに生成します。ダイアログの[会話を続行]リンクをクリックして、会話モードの「Ziaに訊く」インターフェースに切り替えます。
12.ワークスペースの重要なレポートをブックマークすることはできますか?
エクスプローラーページの各レポート近くにある[お気に入り」アイコンをクリックして、これを実行することができます。ブックマークしたレポートを表示するには、そのページ上部の[お気に入り] オプションをクリックします。

13.ワークスペースのデータソースを表示するにはどうしたらよいですか?
ワークスペースにデータをインポートした元のソースを表示するには、対象のワークスペースのサイドパネルから[データソース]ボタンをクリックします。ワークスペースのデータソースが表示され、対象のデータソースをクリックすると、そのソースのインポート構成が表示されます。

14.ワークスペース内のレポートの詳細すべてを取得するにはどうしたらよいですか?
Analytics Plusでは、[詳細情報]オプションを使って、レポートについてのすべての情報を取得できます。このために、対象のレポートを開くには、「他の操作」アイコンをクリックして、[詳細情報]を選択します。

表示されるダイアログで、以下の情報を表示および編集できます。
セクション1:このセクションには、レポートのタイトルと説明が含まれています。セクションにマウスオーバーして表示されるClick the Edit [編集」アイコンをクリックして、必要に応じて、情報を修正します。

セクション2:このセクションでは以下に詳細情報について説明します。
- 作成時間:レポートが作成される時間を提供します。
- 作成者:レポートの作成に使うアカウント名。
- 最終修正時間:レポートを最後に修正した時間。
- 最終修正者:最新の修正を実行するのに使うアカウント名。
- URL/パーマリンク:レポートのアクセスに使うWebクライアントURL。
- 公開:レポートの公開済ステータスを付与します。レポートが公開されていない場合は、[今すぐ公開]リンクをクリックします。それ以外は、[編集」アイコンをクリックして、公開設定を修正します。
- 依存性詳細:このリンクをクリックして、新しいダイアログでレポートの依存関係詳細をすべて表示します。

セクション3:このセクションには、情報のデータソースと同期情報が表示されます。表示されるオプションは、データのインポートに使うデータソースによって異なる場合があります。

クエリーテーブルの場合は、レポートを作成するのに使うクエリーが表示されます。ここからクエリーをコピーできます。

このセクションは、レポートとダッシュボードには適用されませんので、注意してください。
セクション4:このセクションには、レポートの共有相手のユーザーのリストが表示されます。

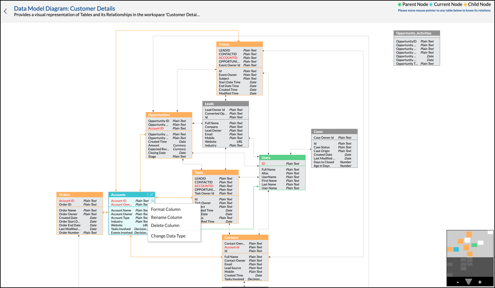
15.ワークスペースのモデリングリレーショナルデータモデルを表示することはできますか?
はい。Analytics Plusでは、モデル図ユーザーインターフェースを使って、ワークスペース内のすべてのテーブル間の関係を表示することができます。このためには、左メインの[データ]オプションをクリックし、[モデル図]を選択します。

モデル図ウインドウから、以下の操作を実行できます。
- ワークスペースで利用可能なすべてのテーブルとその関係の詳細を表示します。
- テーブル名を変更します。
- 列データタイプを形式設定、名前を変更、削除、および変更します。
16.テーブルまたはレポートの依存関係詳細を表示することはできますか?
Analytics Plusの特定レポート、テーブルまたはクエリーテーブルに依存するレポートの詳細に簡単にアクセスできます。
レポートの依存関係詳細
対象のレポートを開き、「その他」アイコンをクリックして、[依存関係詳細]オプションを選択します。レポートが依存するすべてのテーブルは、表示される画面に一覧表示されます。

また、すべてのタイルの右端上にある[子レポート」アイコンをクリックして、これらのテーブルの依存関係詳細を表示することができます。

テーブルの依存関係詳細
対象のテーブルを開き、「その他]ボタンをクリックして、[依存関係詳細]オプションを選択します。このテーブルに依存するすべてのレポートは一覧表示されます。

クエリーテーブルの依存関係詳細
Analytics Plusのクエリーテーブルは、他のテーブルを使って作成され、これらのテーブルは、そのクエリーテーブルに関してレベル1依存テーブルと称されます。ただし、クエリーテーブルが別のクエリーテーブルを使って作成されると、2番目のクエリーテーブルの作成に使ったテーブルはクエリーテーブルに関してレベル2依存テーブルとなります。
Analytics Plusのクエリーテーブルの依存関係詳細を表示しているとき、その依存レベルを表示することもできます。以下の手順に沿って、クエリーテーブルの依存関係詳細にアクセスします。
-
対象のクエリーテーブルを開き、「その他]ボタンをクリックして、[依存関係詳細]オプションを選択します。以下のオプションが利用できます。
-
レポート別:このオプションでは、レベル1テーブルと、クリテーブルを使って作成されたレポートのみ表示されます。
-

-
テーブル別:このオプションには、依存関係レベルにあわせてクエリーテーブルの子と親テーブルすべてのリストがあります。

17.Analytics Plusで削除されたレポートを復元することはできますか?
Analytics Plusで、削除したレポート、ダッシュボードおよびテーブルを復元するには、サイドパネルの「その他]ボタンにある[ゴミ箱]オプションをクリックします。これで、ゴミ箱ページが開き、ワークスペースで最近削除されたレポートが表示されます。対象の可視化に移動し、マウスオーバーして表示される[復元]ボタンをクリックします。

メモ:削除されたレポートは、45日間だけゴミ箱に保存されます。